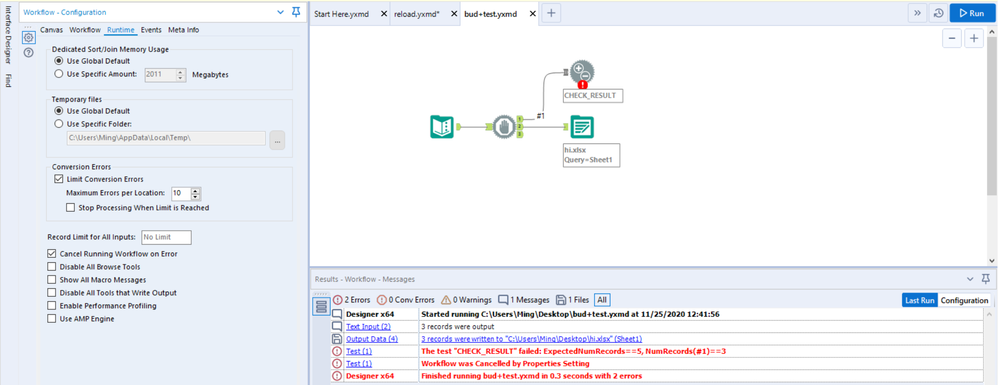
What I am trying to do is
1. Load dataset
2. Split to 2 roads - using "block until done"
3. Check amount of record - using "test"
3a. if test is success, continue export file
3b. If test fail, pop error and can exporting file
However, in my case, even test is fail and I set "cancel running workflow on error" to true, the folder is still output.
Attached screenshot and workflow for reference, anyone can suggest how can achieve what I expected correctly?
