Hello guys,
I hope you can help me out here.

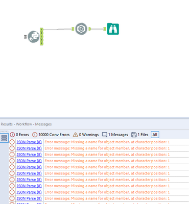
I'm trying to get the content of a JSON file here, using the JSON Parse Tool. The Column Content is in JSON Format, however, when I use the JSON Parse tool, I get the following error:

Missing a name for object member, at character position 1.
Can any of you help me out?
With kind regards,
Önder