Hey all. Cannot find much information on this problem.
If i use an yxdb as file input, and connect field info tool to extract the filepath of the yxdb file i get the "SELECT * FROM *DB Table* instead of the actual filepath.
For some of the fields, it lists the tools e.g. crosstab, that has been used to manipulate the data before it was output to the yxdb file in the first place.
The data in the yxdb is downloaded from an oracle database through Alteryx, data has been manipulated etc. then output to the yxdb file that i want to find filepath/location from.
Using a directory tool to get the filepath is not an option, as this is what i need the filepath for to do in the first place. To direct a directory tool in a macro.
Also i would like to avoid using the output file name as field as i cannot be sure the users of the macro will do this.
EDIT: Addet example

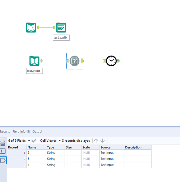
Text input to fill yxdb with data.
Then load yxdb and try to get filepath. It will list the text input as its source instead of the file location.
So, any workarounds to get the filepath ?
\\Simon