Hi all,
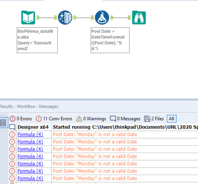
I want to convert my date list(e.g. 2/7/2018)in an excel file into a day of the week list(e.g. Monday). However, some of the results show the error, and the error is "2/7/2018 is not a valid date" or "Monday is not a valid date".
Could anybody help me with it?
Thanks a lot!
