Hi all,
I am very new to Alteryx and have searched my question but cannot seem to find the answer.
I apologize if this has been asked and answered elsewhere.
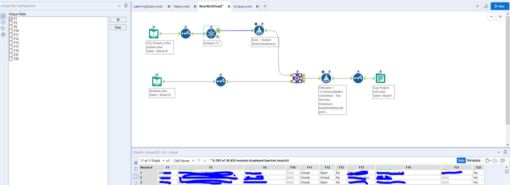
I am basically trying to perform a few things then remove duplicate fields grouping by the ID.
However, I see that the first row/headers get removed after that and I;m not sure what I have done wrong?
Below is the image before the headers are removed (select)

then below, you'll see the headers are gone after it runs with unique tool
