Hi,
I am newbie in alteryx. This can be a stupid topic.But i failed to achieve this properly,
So I need some help from you.
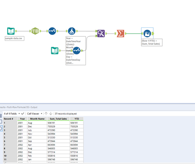
I want to calculate Year to date based on my input data.
Attached is my input data and the screenshots of my output. (Please find the attachments).
I have tried to use multi row formula tool (where expression is [Row-1:YTD] +[Sum_Total Sales])to calculate YTD but failed to achieve desire output.
Below is my try.(Find workflow screenshot).
Can you please help me on this?
Any suggestion is really appreciable.
Thanks,
snandy2011
output data screenshot

Workflow Screenshot
