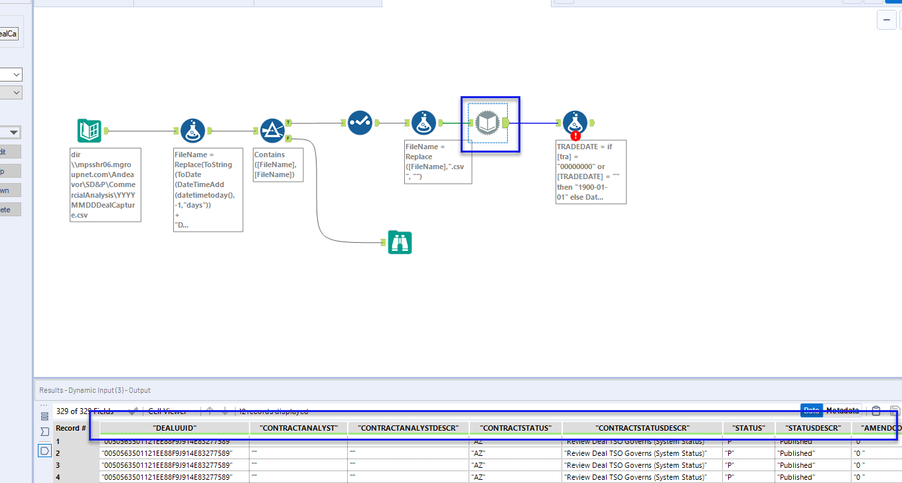
I am using a dynamic input to find a filename in a specific directory When the dynamic file is found and connected to the Dynamic input file tool, the column headers are enclosed in "" as well as all of the data in those columns. (example: "DealUUID") Additionally, i am unable to change the delimieter so that it parses on a value other than ','. Is there a better way to dynamically pull a file and have the same functionality as the Input File tool?
