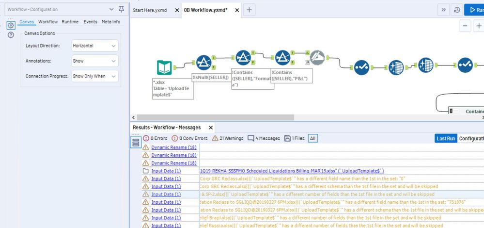
I am using the Input Data tool to combine multiple excel files. The tool sometimes skips files. The input path I use is the folder name \*.xlsx. All files saved are xlsx. The reasons I get are "file has a different number of fields than the first file" or "file has a different schema than first file." Is there an option I can check so that the Input tool ignores these? The only reason the number of columns is different is there is sometimes an extra column added that is not needed in the source data. 