Hi,
I'm trying to build a workflow to audit my TWB files and am running into an issue where the Calculation strings for some fields are being truncated without any apparent reason and I am unable to prevent it from happening.
Here's an example:
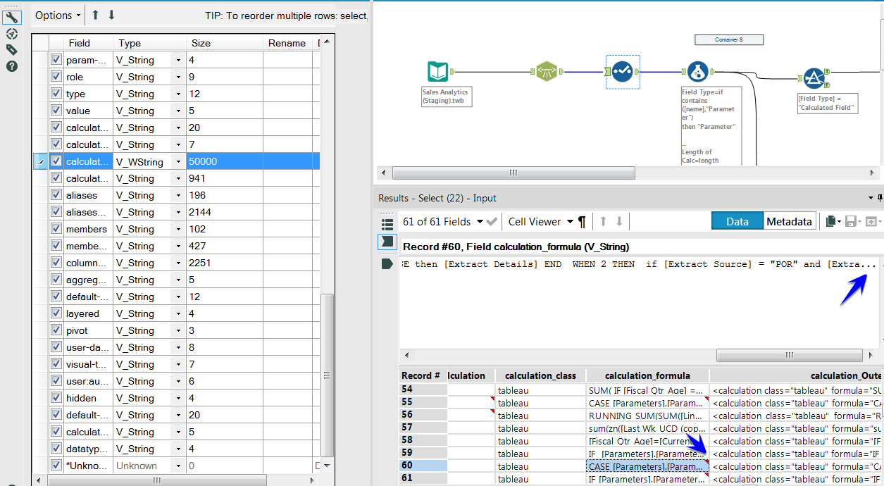
The XML contains the entire Calculation string...

When I connect the XML Parse tool to the Input Tool, the calculation_formula field is read in as a V_String with a size of 900.

I can change this to a V_WString and increase the Size, but that doesn't seem to do anything. The values in certain fields are simply truncated.

I have to imagine that there is a way to ensure the entire string gets read in, but I am at a loss as to what that might be.