All,
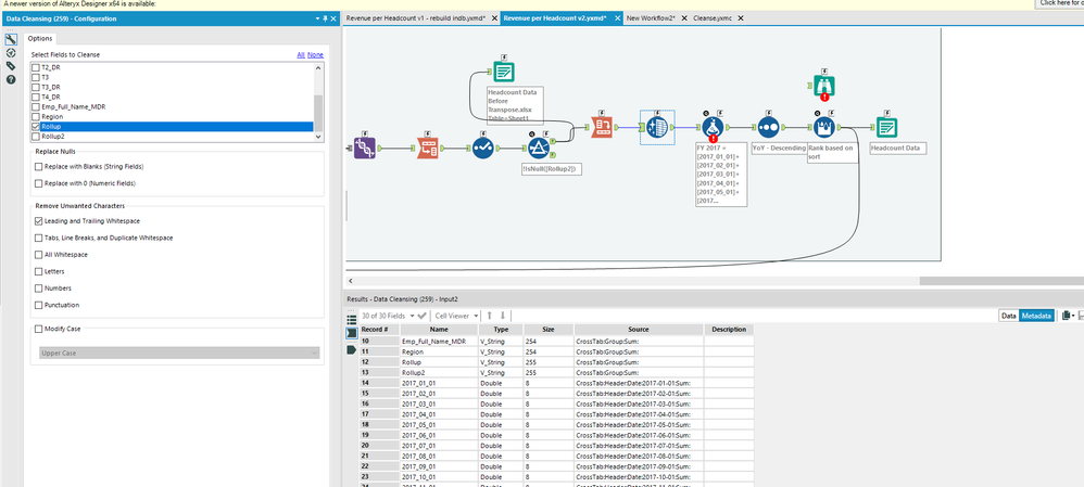
I am trying to turn a date column into headers and use an actuals column as values. The problem is the column headers are not being retained so i am unable to use the column headers in the data cleansing tool or any tools after the crosstab. I can see the columns in meta data so they are there but i am unable to use them. I ran the workflow and they showed up however they disappear eventually.
Thanks in advance!
