Hi
I'm able to save 1 csv at the time, if I use it within a batch macro:

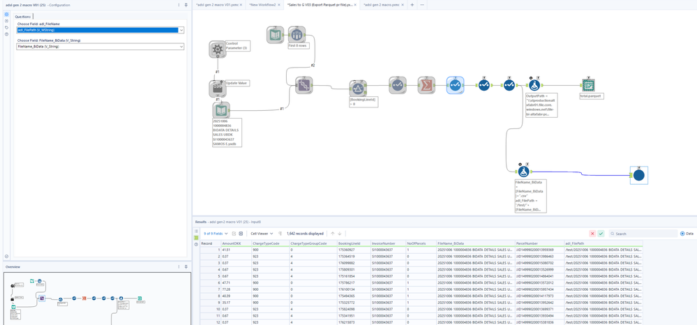
But I can't figure how to do it, if I don't store my files first. I was thinking something like this:

Any ideas on how I can create one output file per input file?
kind regards,