I'm going to write about 400 different ranges in one Excel template because I need to populate the data in the white cells but skip the blue cells and grey cells (example as below).

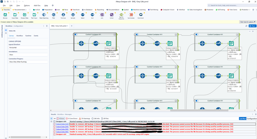
So I'm using control containers to sequence the outputs to write the values in different ranges in one tab. But there are about 400 control containers and outputs. It comes a problem that it encounters a few errors "Unable to remove old backup file name.xlsx.bak: The process cannot access the file because it is being used by another process. (32)". And if I run the workflow again, the errors won't be occurred in the same outputs as last time and occurred in other outputs.
May I know how to solve this problem?
