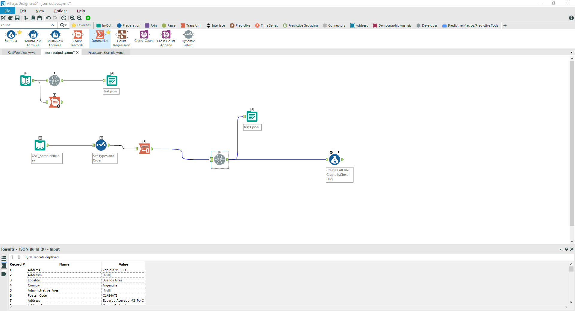
I’m using the Alteryz JSON build tool to build an array of JSON objects. I’m reading from a CSV file and I can set Fields and I would like the Record # to be stored in a variable to be used to build my JSON array so they can be grouped together (Record.0.Address) to build my Jason array. Currently it’s not building as an array but instead as one big json object. Attached is my workflow. Does anyone know a best way to build a JSON object array?