Hi! I'm working on a workflow that depends on months of the FY. We start on July '23 and finish on June '24. The input brings hours worked per week, that was grouped by month. But as the input brings until the last available date, I need a second input that would add the fields from the months that haven't happened yet, and mark them as 0 (as no hours were worked). But next month when they add the hours from it, the hardcoded input won't overwrite. I need that it shows 0 but as soon as the new input has values, to start showing those values in their respective fields.
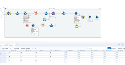
This table shows how it should look

And this is my WF now
