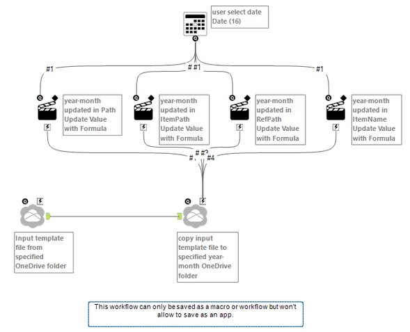
I'm making an app that will be on my Alteryx server for others to use that copies a template file from one folder to another user determined folder on OneDrive. Current and future runs of the app will require that the designated folder be changed depending on the year and month.
Right off the bat, using the OneDrive tools, the workflow becomes a macro by default. Adding interface tools won't allow me to save as an app. There are 4 instances in the OneDrive Output Tool the reference the folder name when looking at the action tool's "Value or Attribute to Update". These are Path, ItemPath, ItemName, and RefPath. I set up 4 action tools to update each reference and tied them to the Date interface tool. Running the workflow doesn't prompt to select the date because the workflow is defaulted to a macro and saving as an app is not an available selection.
If I put the macro in another workflow, it doesn't seem to do anything even though it has a control input anchor,. When I attach Date interface and action tools to the macro, it also doesn't appear to do anything.
*I have tried to use a normal output tool, but I cannot use a OneDrive folder. Multiple people will be running this and associated workflows.
How can I properly change the OneDrive output tool's folder location with user input or other means?


OneDrive Tools - https://community.alteryx.com/t5/Community-Gallery/OneDrive-Tools/ta-p/877893
OneDrive Output Tool - https://help.alteryx.com/20231/designer/onedrive-output-tool