Hello
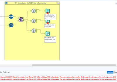
I'm trying to output multiple sheet to Excel from the results of the Join Tool. I need the Joint Results in one Sheet, the Left Results in another and Right Results in another Sheet. I have tried the Block Until Done but I keep receiving the error message "The Process cannot access the file because it is being used by another process (32).
