Hi!
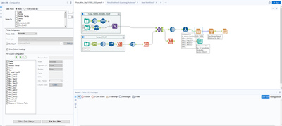
Can somebody help me with my flowchart. Im trying to export my basic table to an Excel worksheet I already used the render tool but still when I open the excel the negative numbers are missing the last digit.
The one highlighted in yellow is the number from the basic table and the one next to it in a white box it's how it should look like



Thank you!!