Hello Team,
I need a some clarification on output tool.
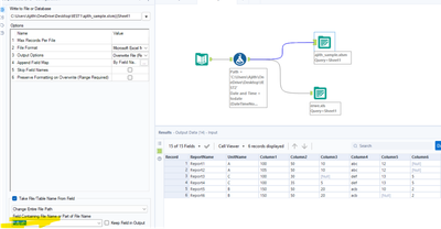
I have a passed file name and path and sheet names by using formula tool. Based on that I have a changed my output file path by using in change Entire file Path in output tool.
But in my case I would like to create a output like based on the field values in each tab from the output from change Entire file Path.

